Strømforsyningen i Norge har en tilgjengelighet (leveringspålitelighet) på 99,98 %. Det betyr at vi i gjennomsnitt har avbrudd i strømforsyningen i 2–3 timer pr. år. Grunnlaget for dette tallet kommer fra FASIT.
FASIT er et unikt system som omfatter feil og avbrudd i hele kraftsystemet, og brukes av alle nettselskaper, store kraftprodusenter og sluttbrukere, Statnett og Reguleringsmyndigheten for energi (RME). Årlig registreres det i overkant av 40 000 hendelser i FASIT, fra de minste lavspenningsavbrudd til omfattende driftsforstyrrelser i transmisjonsnettet. Vi kjenner ikke til at noen andre land har et like omfattende og standardisert system for slike data.
FASIT er basert på internasjonale standarder knyttet til feil og avbrudd, og er kontinuerlig videreutviklet for å tilfredsstille de forskriftene og forskriftsendringene som har kommet – siden det først ble introdusert i 1995.
For å forstå betydningen av FASIT må vi tilbake til begynnelsen.
Fra idé til forskriftsfestet system
Historien om FASIT starter på slutten av 80-tallet. Energiloven av 1990 stilte nye krav til leveringskvalitet og rapportering av avbrudd, og det var behov for et opplegg for dette. Forskerne ved EFI (Elektrisitetsforsyningens forskningsinstitutt – fra 1990 Energiforsyningens Forskningsinstitutt, senere SINTEF Energi) så behovet for et standardisert system som kunne gi oversikt over feil og avbrudd i hele kraftsystemet, og som kunne gi inngangsdata til pålitelighetsanalyser. Initiativet til å etablere et prosjekt for å utvikle et slikt system ble formelt tatt av Samarbeidsgruppe Leveringskvalitet.
- 1993: Prosjektet «Feil- og avbruddsstatistikk» ble etablert. 15 everk deltok i utviklingen og utprøvingen av registreringsskjemaer.
- 1994: Fullskala utprøving med 27 everk. Navnet FASIT – Feil- og AvbruddsStatistikk I Totalnettet – ble foreslått av Trondheim Energiverk (nå Tensio). (Premien for å komme på navnet var en spekeskinke, som visstnok ble fortært på en hyttetur samme år).
- 1995: FASIT ble lansert som et nasjonalt system, bestående av grunnleggende krav, skjemaer for alle spenningsnivåer, veiledning for registrering, og kravspesifikasjon for programvare. Dette er vist i figur 1.
Før ideen og oppstarten av FASIT-prosjektet fantes det ulike systemer for å registrere feil og avbrudd på de ulike spenningsnivåene. Disse var imidlertid ikke standardiserte, de dekket ulike formål, og ga ut ulike typer data. Vi som jobbet med leveringspålitelighet savnet ett koordinert og standardisert system. Fra starten var derfor målet klart: å etablere et felles rammeverk for registrering, beregning og analyse av feil og avbrudd. Dette ble raskt forskriftsfestet [1], og i dag er alle nettselskaper, kraftprodusenter med anlegg tilknyttet regional- eller transmisjonsnettet, og store sluttbrukere pålagt å bruke FASIT .

Milepæler og utvikling
FASIT er utviklet av og videreutvikles av SINTEF Energi i samarbeid med Fornybar Norge, NVE-RME (reguleringsmyndigheten), Statnett (systemansvarlig) og nettselskaper (konsesjonærer).
Gjennom tre tiår er FASIT utviklet i takt med kraftsystemet, reguleringen og den teknologiske utviklingen:
- 1990‑tallet: Krav om rapportering av langvarige avbrudd og ikke levert energi (ILE). Standard metode for beregning av ILE ble innført i 2000.
- 2000‑tallet: Inntektsrammereguleringen og KILE (kostnader ved ikke levert energi) ble tett knyttet til FASIT‑data, basert på årlig innsending av FASIT‑rapporter. Statnett erstattet sitt SDI‑system med FASIT.
- 2010‑tallet: Utvidet definisjon av ILE, nye kostnadsfunksjoner for KILE, og krav om rapportering av kortvarige avbrudd og lavspenningsavbrudd.
- 2020‑tallet: «Nye FASIT» med FASIThub og PQ Portal. Automatisert utveksling av informasjon mellom konsesjonærer, FASIT‑rapporter sendes inn kontinuerlig, og systemet er tettere integrert med RMEs nettportal.
Denne utviklingen har gjort FASIT til mer enn et registrerings- og rapporteringssystem – det er blitt et informasjonssystem som er en sentral del av kraftsystemets styrings- og kontrollmekanismer.
FASIT i dag
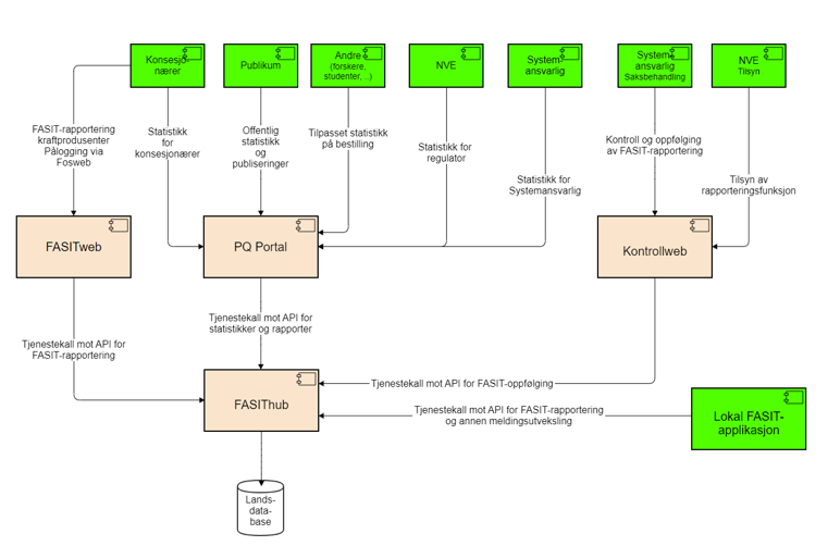
FASIT dekker alle spenningsnivåer i kraftsystemet, og omfatter felles terminologi og definisjoner, strukturering og klassifisering av data, veiledning for registrering, og kravspesifikasjon for programvare. Det finnes i dag fire leverandører, som tilbyr godkjent FASIT programvare for bruk hos nettselskaper og som har lisensavtale med Fornybar Norge. FASIT infrastruktur og målgrupper er vist i figur 2:

Figur 2 viser de ulike verktøyene som inngår i FASIT-arbeidet (fra 2019):
- Lokal FASIT programvare hos nettselskapene (kalt «konsesjonærer» i figuren) for registrering og rapportering
- FASITweb for produsenter og (store) sluttbrukere
- FASIThub for innsamling og utveksling av data
- Kontrollweb (systemansvarlig/Statnett)
- PQ Portal som gir innsyn i leveringspålitelighet basert på data registrert i FASIT.
- RMEs avbruddsstatistikk basert på data registrert i FASIT
Databasen i PQ Portal oppdateres fortløpende etter hvert som nye FASIT-rapporter sendes inn. Med disse verktøyene er det lagt godt til rette for standardisert registrering med høy kvalitet. Dette viser at FASIT ikke bare gir oss et tilbakeblikk på tre tiår med suksess, men også er en plattform som kan møte fremtidens krav til forsyningssikkerhet, nettdrift og nettutvikling.
Hva har FASIT gitt oss?
Formålet med FASIT er å fremskaffe informasjon om leveringspåliteligheten i det norske kraftsystemet. I dette ligger det både informasjon om historisk leveringspålitelighet og informasjon for å estimere fremtidig forventet leveringspålitelighet. FASIT gir informasjon om driftsforstyrrelser og planlagte utkoblinger, feil, feilårsaker og konsekvenser, og er systemet for å beregne kostnader ved ikke levert energi (KILE). Gjennom FASIT har vi fått:
- Felles nasjonal statistikk som gir regulator og bransje oversikt over leveringspålitelighet.
- Standardiserte metoder for beregning av ILE og KILE, noe som er avgjørende for inntektsrammereguleringen av nettselskapene.
- Feilstatistikk som inngangsdata til leveringspålitelighetsanalyser og bedre beslutningsgrunnlag for vedlikehold, reinvesteringer og beredskap.
- Et unikt system internasjonalt: ingen andre land har et system som dekker hele kraftsystemet, fra lavspenning til transmisjon, for både feil på anleggsdeler og avbrudd for sluttbrukere, med samme grad av standardisering, og med myndighetskrav om rapportering.
Norge har i dag en leveringspålitelighet på ca. 99,98 %. FASIT har vært en viktig del av grunnlaget for dette gjennom å gi oss informasjon om feil og feilårsaker på den ene siden og om KILE på den andre siden, noe som har gjort at vi har fått kontinuerlige forbedringer i kraftsystemet.
Reguleringsmyndigheten for energi (RME) gir årlig ut oppdatert statistikk over avbrudd som følge av driftsforstyrrelser og planlagte utkoblinger i det norske kraftsystemet, registrert i FASIT. Figurene under gir en oversikt over leveringspåliteligheten i Norge og utviklingen i ILE og KILE de siste 10 år.


Variasjonen i leveringspålitelighet, ILE og KILE fra år til år skyldes i hovedsak antall og type hendelser, berørte sluttbrukere, og været. Dette kan vi finne informasjon om i PQ Portal hos Statnett basert på registreringer i FASIT av driftsforstyrrelser, planlagte utkoblinger, feil og feilårsaker m.m. Figur 5 er hentet fra PQ Portal og viser et eksempel på eksterne feilårsaker for ILE pga. varige feil for perioden 2015–2024. Figuren viser at ‘omgivelser’ (i hovedsak været) har forårsaket størst andel av ILE unntatt for året 2023 da det var driftspåkjenninger som var hovedårsak. Dette var en helt spesiell hendelse [2] i et lokalt nett som spredte seg til det regionale distribusjonsnettet.

Ekstraordinære hendelser og sårbarhet
FASIT har også vært avgjørende i analyser og rapportering av ekstraordinære hendelser. Systemet har dokumentert alt fra ising på linjer og trafobranner til store «blackouts». Dataene har vært brukt i sårbarhetsanalyser til å avdekke sårbarheter og i analyser av samfunnsøkonomiske kostnader.

I 2025 har det vært noen store hendelser i kraftsystemet, noe som viser hva det betyr å ha en sikker strømforsyning: Kraftig vind og trefall førte til omfattende avbrudd i nordlige deler av Trøndelag i januar, mens ekstremværet Amy i oktober førte til avbrudd i mange områder i Sør-Norge der mer enn 150 000 sluttbrukere var berørt totalt. I begge tilfeller ble det store skader og ødeleggelser på ledningsnettet og tilhørende behov for reparasjon, og noen sluttbrukere var uten strømforsyning i 4–5 døgn på det meste. Dette var alvorlig for de som var berørt, og førte til store KILE-kostnader for nettselskapene. Ekstremvær rammer som regel flere infrastrukturer samtidig, og disse er gjensidig avhengige av hverandre, slik at reparasjonsarbeidet blir komplekst og langvarig.
I april 2025 ble Spania og Portugal mørklagt som følge av en kaskade av spenningsøkninger, noe som førte til at systemet kollapset i en blackout, og det tok ca. 12 timer å gjenopprette strømforsyningen. Når et helt land mister strømmen, går hele samfunnet i stå. Alle kritiske infrastrukturer og samfunnsfunksjoner blir berørt. Det går ut over sikkerheten for samfunnet som helhet, og det medfører store kostnader for samfunnet.
Slike store og omfattende hendelser, som vi gjerne kaller ekstraordinære, skal også registreres i FASIT. Det kan imidlertid være svært krevende å få samlet inn informasjon om alt som har skjedd i ulike deler av nettet, og det kan ta måneder å fullføre dette arbeidet etter en slik hendelse. Den mest omfattende hendelsen registrert i FASIT er stormen Dagmar i 2011, som rammet store områder på Nord-Vestlandet og i Innlandet, og om lag 570 000 sluttbrukere og 76 nettselskaper var berørt.
Selv om FASIT ikke kan forhindre hendelser i kraftnettet direkte, kan vi bruke kunnskapen systemet gir om årsaker, type feil, sårbarheter og konsekvenser til å være i forkant av fremtidige hendelser ved å øke motstandsdyktigheten i kraftsystemet og dermed kanskje unngå eller begrense omfanget av uønskede hendelser.
Nye tider, nye krav
Kraftsystemet i 2026 er vesentlig mer komplekst enn i 1995. I tillegg vil elektrifisering, digitalisering, klimaendringer og geopolitiske spenninger stille stadig nye krav til både drift og utvikling av kraftsystemet og til beredskap. Det gir også nye behov knyttet til å registrere og rapportere feil- og avbruddsdata. Det er fire områder som trenger spesiell oppmerksomhet:
- Elektrifisering og sektorkobling gir flere avhengigheter og nye typer feilkilder, som f.eks. kraftelektronikkomformere, elektrisk transport, ladestasjoner og batterier i kraftnettet.
- Digitalisering og automatisering krever integrasjon med nye datakilder og systemer, som f.eks. avanserte driftssentralsystemer og tilstandsestimering.
- Klimaendringer gir hyppigere og mer alvorlige hendelser, fra ekstremvær til sårbarhet i infrastrukturen.
- Nye trusler og sårbarheter gir behov for å registrere nye typer data og gjør at beredskap og sikkerhet må få større plass i statistikken.
Det er viktig at vi fortsetter å utvikle FASIT videre for å være i forkant av denne utviklingen:
- Med «Nye FASIT» ligger det enda bedre til rette for standardisert registrering, kvalitetssikring av data på en mer effektiv måte, og automatisert rapportering.
- PQ Portal gir oversikt over spenningskvalitet og leveringspålitelighet, og utvider FASITs rolle fra å være et system for registrering av feil og avbrudd til å bli en helhetlig informasjonsplattform for leveringspålitelighet.
FASIT har i 30 år vært en suksesshistorie for norsk kraftforsyning. Det har gitt oss kunnskap, reguleringsgrunnlag, og har bidratt til høy leveringspålitelighet. Fremtidens kraftsystem krever imidlertid mer. Dersom vi skal kunne møte nye behov som følge av elektrifisering og digitalisering og nye typer trusler og sårbarheter, må FASIT utvikles videre og bidra til at vi også i årene fremover kan stole på strømforsyningen som samfunnets ryggrad.
Fotnoter
[1] Forskrift om leveringskvalitet i kraftsystemet, §2A-1: «Nettselskap skal benytte programvare som følger gjeldende kravspesifikasjon for FASIT, ved registrering og rapportering av data i henhold til første og annet ledd».
[2] En liten feil i en 22 kV kabel forårsaket skade på en 132 kV oljetrykkskabel og resulterte i en eksplosjonsartet brann og avbrudd i Mo Industripark, med svært lang avbruddsvarighet.
Nyere forskningspublikasjoner om FASIT:
A. O. Eggen, J. Heggset, K. Sagen, C. Aabakken, B. T. Hjartsjø, E. A. Østingsen, S. O. Gjerstad: Fasit, the Norwegian reliability data collection system – experiences and utilitarian values, CIRED 2023, Rome, 12–15 June 2023
J. Heggset, K. Johannesen, A. O. Eggen, K. Sagen: National reporting of faults and interruptions using CIM and MADES/ECP, CIRED 2019, Madrid, 3–6 June 2019
G. Kjølle, A. O. Eggen, H. M. Vefsnmo, J. Heggset, A. Bostad, T. Trøtscher, Ø. R. Solheim: Norwegian disturbance management system and database, CIGRE Session, 2016, Paris, 21–26 August 2016
G. Kjølle, H. Vefsnmo, J. Heggset: Reliability data management by means of the standardised FASIT system for data collection and reporting, CIRED 2015, Lyon, 15–18 June 2015
G. Kjølle, R. H. Kyte, M. Tapper, K. Hänninen: Major storms – Main causes, consequences and crisis management, CIRED 2013, Stockholm, 10–13 June 2013, doi: 10.1049/cp.2013.0863
J. Heggset, G. Kjølle, K. Sagen: FASIT – a tool for collection, calculation and reporting of reliability data, CIRED 2009, Prague, 8–11 June 2009
G. Kjølle, O. Gjerde, B. T. Hjartsjø, H. Engen, L. Haarla, L. Koivisto, P. Lindblad: Protection System Faults – a Comparative Review of Fault Statistics, PMAPS 2006, Stockholm, 11–14 June 2006, doi: 10.1109/PMAPS.2006.360319

Kommentarer
Ingen kommentarer enda. Vær den første til å kommentere!